Logo
Explore Help
Sign In
Amebis/wxWidgets
1
0
Fork 0
You've already forked wxWidgets
Code Issues Pull Requests Actions Packages Projects Releases Wiki Activity
Files
dcc5dc59e21ec00a57b94c8b474cbc6e6403b8af
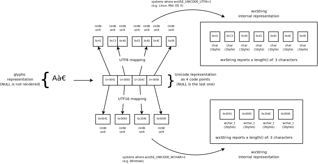
wxWidgets/docs/doxygen/images/overview_wxstring_encoding.png
Francesco Montorsi 2f365fcbd5 added a overview_string_binary section describing what is wxString support with regard to binary data; removed traces of UCS2 wording; it was not completely correct (see wx-dev thread 'string changes doubts and docs')
git-svn-id: https://svn.wxwidgets.org/svn/wx/wxWidgets/trunk@57204 c3d73ce0-8a6f-49c7-b76d-6d57e0e08775
2008-12-08 19:25:07 +00:00

68 KiB
1303x674px
Raw History

/Amebis/wxWidgets/raw/commit/dcc5dc59e21ec00a57b94c8b474cbc6e6403b8af/docs/doxygen/images/overview_wxstring_encoding.png
Reference in New Issue View Git Blame Copy Permalink
Powered by Gitea Version: 1.25.4 Page: 10ms Template: 1ms
English
Bahasa Indonesia Deutsch English Español Français Gaeilge Italiano Latviešu Magyar nyelv Nederlands Polski Português de Portugal Português do Brasil Suomi Svenska Türkçe Čeština Ελληνικά Български Русский Українська فارسی മലയാളം 日本語 简体中文 繁體中文(台灣) 繁體中文(香港) 한국어
Licenses API